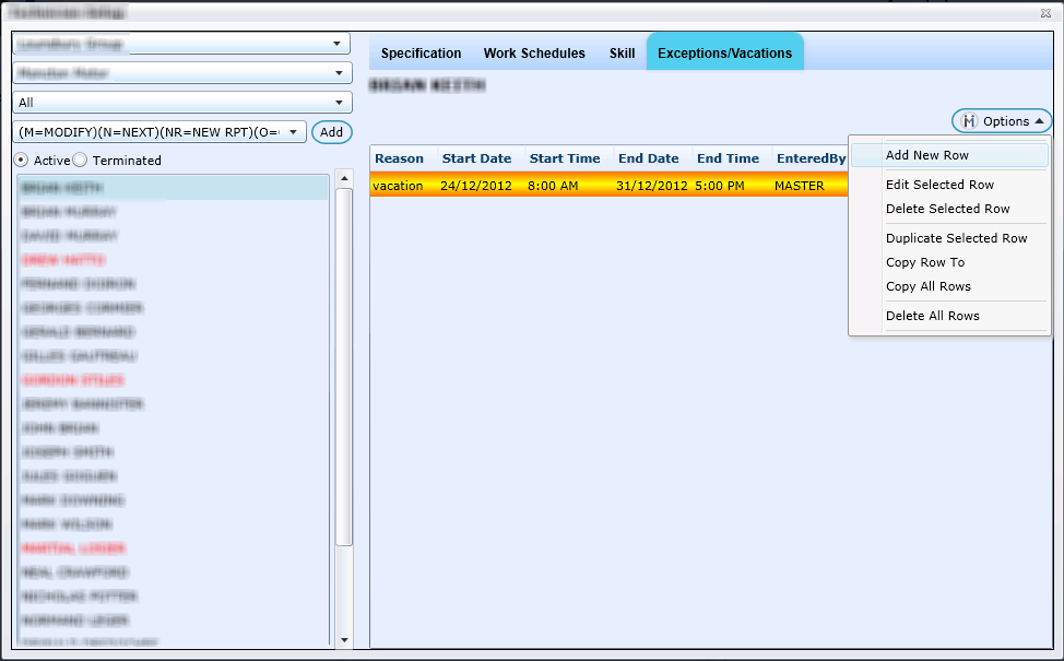
Exceptions/Vacations will allow you to block off any Date Range or Multi-Date (s) for any Advisor when they are out of work. (Vacation, Sick etc.)
Under the Options menu you can Add New Row, which will allow you to block off time for any Advisor. Â
Time blocked off as an Exception/Vacation will be removed from the shop hours for the appropriate dates in the Settings down menu on the sidebar in the Appointment Schedule.   Â

Add New Row
Select a Reason from the drop down; having the option of adding a new reason.
Select Date Range to use the date range fields at the bottom of the screen. (Any to and from date)
Use Multi Date to click any dates on the calendar, followed by clicking the arrows to bring them over to the box on the right.
Multi Date can be one date, or any number of dates you choose, without having to use a range.
Click Save when done.

Other Options

Go to Team Setup